July 1, 2025
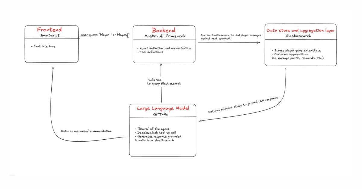
Building an agentic RAG assistant with JavaScript, Mastra and Elasticsearch
Learn how to build AI agents in the JavaScript ecosystem


May 19, 2025
Elasticsearch in JavaScript the proper way, part II
Learn about production best practices and how to run the Elasticsearch Node.js client in Serverless environments to reduce coding errors.

May 15, 2025
Elasticsearch in JavaScript the proper way, part I
Explaining how to create a production-ready Elasticsearch backend in JavaScript. Explore how to use Elasticsearch with JavaScript to create a server with different search endpoints to query Elasticsearch documents following client/server best practices.

October 30, 2024
Export your Kibana Dev Console requests to Python and JavaScript Code
The Kibana Dev Console now offers the option to export requests to Python and JavaScript code that is ready to be integrated into your application.

June 4, 2024
Automatically updating your Elasticsearch index using Node.js and an Azure Function App
Learn how to update your Elasticsearch index automatically using Node.js and an Azure Function App. Follow these steps to ensure your index stays current.

June 3, 2024
ES|QL queries to TypeScript types with the Elasticsearch JavaScript client
Explore how to use the Elasticsearch JavaScript client and TypeScript support to craft ES|QL queries and handle their results as native JavaScript objects.